sletatspb.ru
sletatspb.ru
Найти
Sletatspb リップル
»
surge 怎么
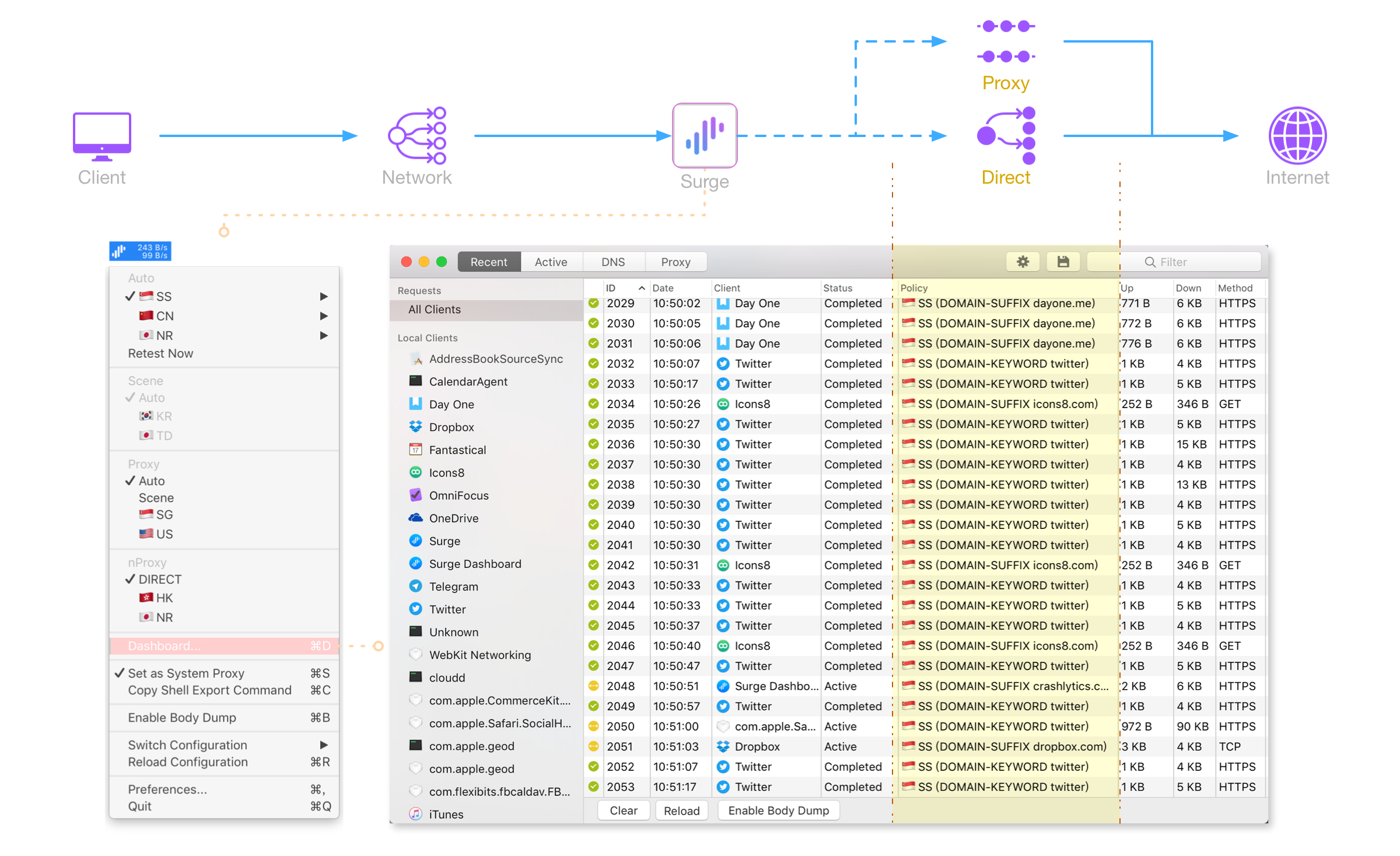
» Surge 5 怎么 使用 (88) 사진
Surge 5 怎么 使用 (88) 사진
0
1
2
3
4
5
19 февраль
0
0
surge 怎么
Похожие статьи
Surge mac 5 (86) 사진
Surge 怎么 读 (86) 사진
Surge 规则 (89) 사진
Surge 规则 订阅 (92) 사진
Surge mac 激活 码 (87) 사진